CURiO Brands
Overview
Consent Management Infrastructure
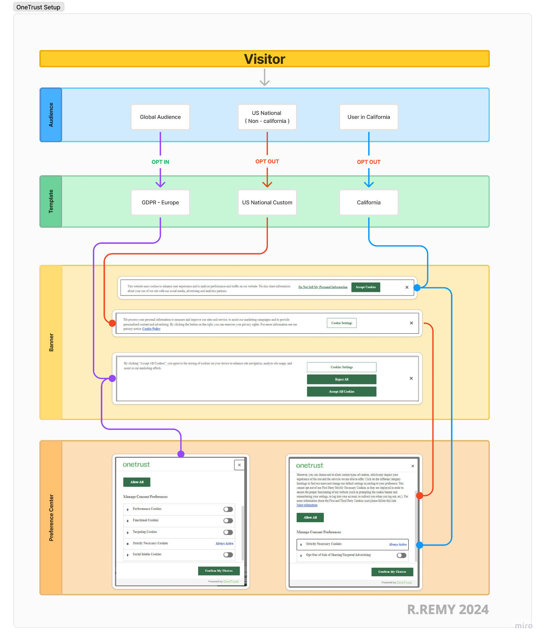
When I stepped in, four live brands were operating with fragmented consent logic and real compliance risk. Traffic couldn’t pause, analytics couldn’t disappear, and privacy laws didn’t leave room for error. I rebuilt the consent foundation while everything stayed live.
Designed and implemented a region-aware OneTrust and Google Tag Manager consent system that adapts in real time, preserves lawful data flow, and keeps analytics trustworthy across all brands.
Impact
- Scale: 4 brands, GDPR/CCPA compliant
- Outcome: Zero compliance violations, unified consent management
- OneTrust
- Google Tag Manager
- GA4
- JavaScript
- OneTrust
- Google Tag Manager
- GA4
- JavaScript
